Computer Controlled and Monitored
Programmable Wireless-Enabled Car
Home
Get started
Introduction
Environment
Technical overview
Diagrams
System Description
Challenges
Summary
 
 
About the author

Context Diagram


Sequence diagram (Star or Reverse Car)

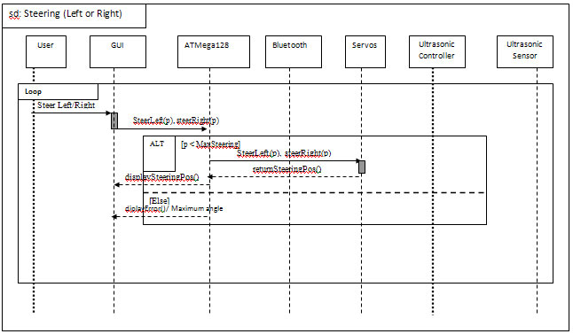
Sequence diagram (Steer left or right)

System Architecture

Copyright© 2009 Michael Nicola
International University in Germany (IU)